
Cash reportedly suffered a 51% attack following its May 15 scheduled hardfork upgrade.
Following Cash’s hardfork upgrade, an attacker in the update that added invalid transactions to the pool of unprocessed transactions (the Mempool). claims these were “poison” transactions that made it so miners were unable to participate in .
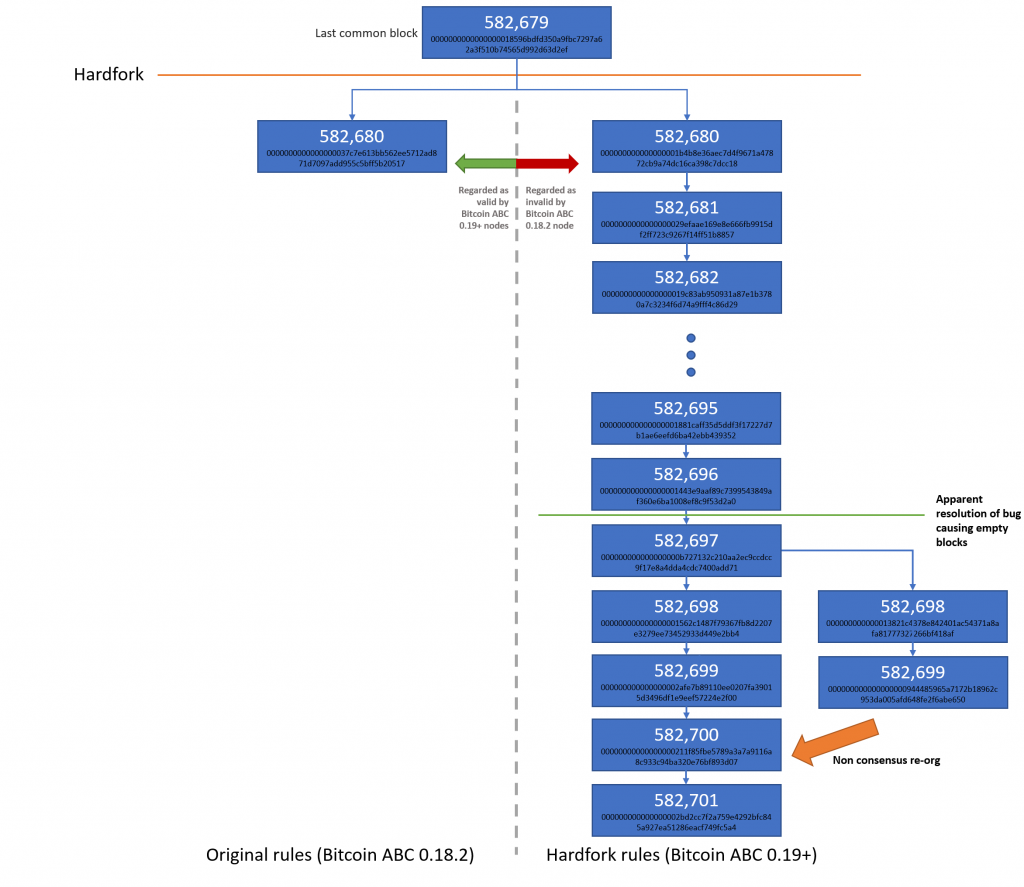
The exploit crippled the network for an hour and a half. The majority of miners were unable to participate in consensus, while those remaining were only able to mine mostly empty blocks.
suggests that .TOP opted to mine empty blocks to continue reaping rewards.
“Since most other miners were offline at the time due to the exploit, .TOP controlled over half of the Cash network hash power, allowing them to determine which blocks were accepted by the network,” Guy Swann, host of the Cryptoconomy Podcast.
During the chaos, .TOP—potentially in collusion with another dominant pool, .com—conducted a “non consensus re-org.” There are claims that the move constitutes a 51% attack on the Cash .
The actions were said to have been motivated by the reclamation of previously unspendable BCH. A prior update on Cash made it so coins sent to particular addresses were unspendable. However, the May 16 hardfork changed that rule:
“This upgrade will make an exemption for these coins and return them to the previous situation, where they are spendable… any miner can take the coins,” stated the .
An unknown miner then attempted to claim these previously unspendable coins, said Aaron van Wirdum, technical editor at Magazine.
“When an unknown miner claimed these coins, the .com and .TOP pools coordinated [a] 51%-attack to return coins to original owners.”
If verified, this could prove a major blow to Cash. “This basically kills any perception that Cash is ‘decentralized, censorship-resistant money,” said Swann.
for the details on how 51% attacks are executed.
The post appeared first on .
Published at Sat, 25 May 2019 07:57:13 +0000